Cargando



Solucionar error muchos procesos svchost.exe CPU 100% Windows 10

Tutorial para solucionar el error de que aparezcan muchos procesos svchost.exe con CPU 100% en Windows 10.


jun 18 2018 12:15
Avanzado
Total de Apartados : 4
nov 08 2019 10:10

De tu interés 👌

Windows 10 de forma automática cuenta con cientos de procesos y servicios que permiten la óptima operabilidad de cada aplicación y elemento del sistema, pero en algunas ocasiones alguno de estos servicios puede llegar a crear conflictos internos que afectan el rendimiento general de la máquina y tal es el caso de un servicio llamado svchost el cual en momentos específicos puede llegar a incrementar el uso de nuestra CPU hasta un 100% afectando todas las aplicaciones y procesos ejecutados.

 

Hoy Solvetic trae una serie de soluciones para corregir este error de forma correcta y disfrutar de sus máximos beneficios.

 

Qué es svchost
Proceso de host genérico está creado para servicios que se ejecutan desde bibliotecas de vínculos dinámicos DLL". Dicho con otras palabras, Host de Servicio (svchost.exe) es un proceso que nos podremos encontrar habitualmente ejecutándose dentro de Windows 10 siendo el propio sistema el que debe ejecutar partes de programas, archivos ejecutables de archivos DLL.

 

De forma natural, estos archivos no tienen la capacidad de funcionar por si solos, de modo que requieren de un ejecutable para hacerlo, una de las ventajas de los archivos DLL es que nos da la opción de reutilizar el código que ya está escrito y adicional de que se puede actualizarlo de forma inmediata sin tener que modificar nada.

 

Procesos host
En ambientes Windows, exiten procesos que son necesarios dentro del uso y funcionamiento del sistema Windows para que siga su curso normal como pueden ser las Copias de seguridad de Windows, Iniciador de procesos de servidor DCOM, Llamada a procedimiento remoto, Servicio de la aplicación auxiliar del host de aplicación de IIS, Servicio de red, Servicio local, Servicio local (red restringida) etc.

 

 

Los servicios están organizados por grupos lógicos. Ahora veremos algunas soluciones para corregir el exceso de uso de CPU por parte de este proceso.

 


1. Realizar un análisis de virus para solucionar error procesos svchost.exe Windows 10


Aunque svchost en un proceso propio del sistema operativo, el uso excesivo de la CPU o de la memoria por parte de los servicios de svchost.exe puede ser causado por virus o programas maliciosos como malware o similares.

 

Estar protegidos cuando navegamos por la red es algo indiscutible ¿conoces los mejores antivirus gratuitos para Windows 10?

 

En caso de contar con algún software de antivirus podemos ejecutarlo de forma completa y si estamos haciendo uso de la herramienta antivirus integrada en Windows 10, Seguridad de Windows, podemos ir a la sección “Protección antivirus y contra amenazas” y allí en la sección Opciones de escaneo, seleccionamos “Examen completo”:

 

2-Protección-antivirus-y-contra-amenazas.png

 

De esta forma descartamos que algún virus este afectando el uso de CPU.

 

 


2. Deshabilitar servicios svchost para solucionar error procesos svchost.exe Windows 10


Como hemos indicado, svchost es un conjunto de procesos y alguno de ellos puede tener un impacto negativo en el rendimiento natural del sistema. Podemos deshabilitar de forma temporal alguno de estos servicios para descartar que ellos estén afectando el rendimiento de hardware.

 

Paso 1

Para esto, accederemos al Administrador de tareas y allí nos dirigimos a la pestaña “Detalles” y allí daremos clic derecho sobre el proceso svchost que está consumiendo CPU y seleccionamos la línea “Ir a servicio o servicios”:

 

 

Paso 2

Será desplegada la siguiente ventana donde veremos lo servicios resaltados que se ejecutan bajo el proceso svchost.exe:

 

 

Paso 3

Allí daremos clic derecho sobre las líneas resaltadas y seleccionamos la opción “Detener”:

 

 

Paso 4

Este mismo proceso lo haremos con cada proceso en error. Ahora, damos clic en la línea “Abrir servicios” ubicada en la parte inferior y en la nueva ventana ubicamos el servicio llamado “Windows Update”, daremos clic derecho sobre el y seleccionamos la opción “Propiedades”:

 

6-Abrir-servicios”.png

 

Paso 5

En la ventana desplegada vamos al campo “Tipo de inicio” y allí seleccionamos “Deshabilitado”. Pulsamos en Aplicar y Aceptar para guardar los cambios.

 

7-“Tipo-de-inicio”-y-allí-seleccionamos-“Deshabilitado.png

 

 

 


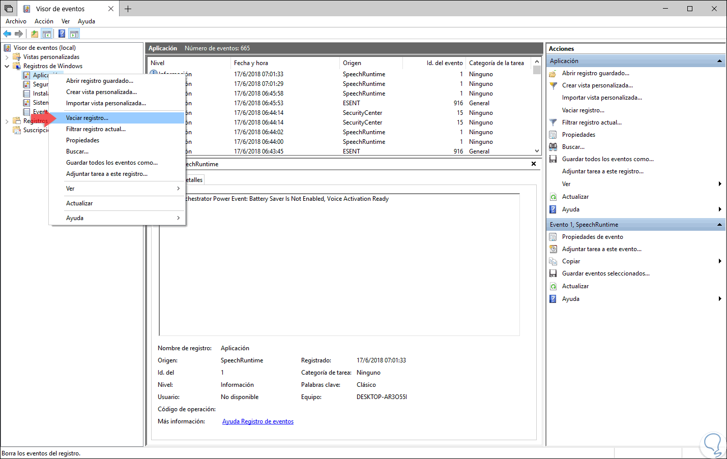
3. Vaciar los eventos registrados para solucionar error procesos svchost.exe Windows 10


Windows 10 registra todas las acciones que son realizadas en el sistema a través de los eventos para su posterior administración y control, pero tener archivos de registro de gran tamaño en el visor de eventos de Windows 10 pueden causar un uso excesivamente alto de la CPU o la memoria, en este caso, la solución es borrar el registro del Visor de eventos.

 

Paso 1

Para ello accedemos al Visor de eventos usando alguna de las siguientes formas:
  • Usando las teclas siguientes y ejecutar el comando “eventvwr”

 

 

 

 

 

+ R

 

  • Dar clic derecho en el menú Inicio y allí seleccionar Visor de eventos

 

Paso 2

En el visor desplegada vamos a la sección “Registros de Windows” y seleccionamos la línea “Aplicación” y vaciamos sus registros usando alguna de las siguientes opciones:
  • Dar clic en la línea “Vaciar registro” ubicada en el costado lateral derecho
  • Dar clic derecho sobre él y seleccionar “Vaciar registro”
  • Desde el menú “Acción / Vaciar registro”

 

 

 

 

 

Nota
Este mismo proceso lo realizamos con las opciones “Seguridad, Sistema e Instalación”.

 

 


4. Solucionar problemas con Windows Update para solucionar error procesos svchost.exe Windows 10


Esta es una alternativa para corregir ciertos problemas asociados a Windows Update que pueden desencadenar en fallos de CPU o memoria.

 

Paso 1

Para ello, accedemos a los servicios del sistema usando las teclas siguientes y ejecutamos el comando services.msc y pulsamos Enter o Aceptar.
services.msc

+ R

 

 

Paso 2

Allí, ubicamos el servicio “Windows Update”, daremos clic derecho sobre el y seleccionamos la opción “Detener”:

 

9-Solucionar-problemas-con-Windows-Update.png

 

Paso 3

Una vez detenido el servicio, vamos a la ruta C:\Windows y allí eliminamos la carpeta SoftwareDistribution. Esta carpeta se encarga de alojar las actualizaciones y una vez el sistema sea reiniciado será creada una nueva.

 

 

Así, tenemos opciones prácticas para solucionar este error de svchost en Windows 10.

 

Te mostramos paso a paso como ver los servicios del proceso svchost.exe o Host del servicio en Windows 10, 8, 7.


¿Te ayudó este Tutorial?


Sin comentarios, sé el primero!

No esperes más y entra en Solvetic
Deja tus comentarios y aprovecha las ventajas de la cuenta de usuario ¡Únete!