Cargando

Quiero saber como traer valores de una tabla intermedia y sumarlos en Laravel



  •   Responder

Pulsa corazón para recibir avisos de nuevas Respuestas

  AUTOR PREGUNTA

Publicado 05 octubre 2018 - 00:50

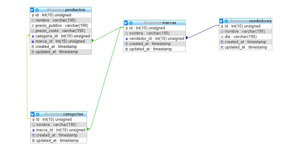
Hola, estoy creando una app en laravel la cual tiene como funcionalidad tener un registro de los productos de un negocio local.

sumo los precios de cada producto con el método sum de laravel, pero para sumarlos traigo los datos del producto por id.

 

lo que quiero lograr es que pueda repetir el producto las veces que este se venda y sumarlos para que la app me diga cuanto es el total a pagar de todo.

 

también necesitara saber si para hacer una facturación en laravel, este tiene que tener una relación muchos a muchos. porque las relaciones de mi base de datos son de uno a muchos.

 

Desde ya muchas gracias.

Adjuntos:


  • 1 personas más tuvieron esta duda Yo también
  • Volver arriba

 

Publicado 12 abril 2019 - 16:54
It is remarkable, rather valuable idea