Cargando

Cómo poner Notepad++ plus editor por defecto en Windows 10, 8, 7




Solución elegida por el autor
Iniciado por Marco23 , 30 abril 2017 - 22:42

El enlace que ha puesto John es lo mejor para eso de poner como predeterminado Notepad++. Solamente te quiero comentar, como soy de los que usa mucho también Notepad++ se de lo que hablas y te traigo solución para verlo claro.

 

Me sobra decir que Notepad ++  para mi es el mejor editor, de los más completos, de los más usados por webmaster, programadores, administradores de sistemas etc. Pero lo mejor de todo. Es gratis jeje.
 
A mucha gente le pasa esto de no se un programa por defecto al abrir sus archivos compatibles, incluso siendo instalado Notepad ++ verás que de forma predeterminada tu sistema que tengas no pone al programa como editor como su editor predeterminado.
 
Peeeeero aquí viene la buena noticia. Después de estar dandole vueltas a este tema, decirte que es posible ponerlo como predeterminado desde la aplicación. Si lo que quieres es que siempre se abran los archivos como pueden ser:
  • .txt
  • .xml
  • .cpp
  • .html
  • .c
  • .sql
  • .log
  • .bash
  • Y las extensiones que quieras más... que hay muchas compatibles.

 

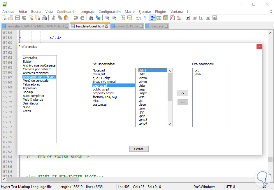
Lo que debes hacer es agregar estas extensiones en las propiedades de Notepad ++ para poner este editor predeterminado de esas extensiones que eliges. Sigue estos pasos:

  • Abre Notepad++ con privilegios administrador.
  • Pulsa en Configuración en la barra de menú.
  • Selecciona Preferencias.
  • Selecciona Asociación de archivos

 

Aquí debes agregar las extensiones de archivo que quieres sean las que se abran por defecto en Notepad++, seleccionas Personalizar y ya podrás introducirlas como ves en la imagen:

 

 

 
 
Ahora todos los tipos de archivo (extensiones) que hayas incluido ahí, verás que se te abren por defecto con Notepad ++, no con otros editores. También puedes asociarlos como dice John con este tutorial:
 
 
Pero quizás es más rapìdo haciendolo como te digo en el programa que tiene esa función y a mi me costó encontrarla.

Pulsa corazón para recibir avisos de nuevas Respuestas

  AUTOR PREGUNTA

Publicado 28 abril 2017 - 12:29

Hola soy fan de este editor, podéis decirme como poner predeterminado Notepad++ por defecto para hacer ediciones??. Necesito ponerlo como editor por defecto en Windows, podéis ayudarme? Es que quiero que al abrir archivos de tipo .txt, .xml, .cpp, .c, .sql .css etc. siempre en Notepad ++, me darías mucha ayuda por estoy cansado que por defecto se abra siempre otras aplicaciones.

 

Es que noto que Notepad++ no está por defecto para abrir archivos de los que es compatible incluso al haberlo instalado de forma correcta.

 

Gracias.


  • 23 personas más tuvieron esta duda Yo también
  • Volver arriba

 

Publicado 30 abril 2017 - 14:20

Hola Alex un abrazo.

 

En el siguiente enlace encuentras infromacion detallada de como establecer un app por defecto en Windows 10.

 

https://www.solvetic...ado-windows-10/

 

Abrazos

 

Nota: Si usas Windows 7/8 debes ir al menu Inicio, seleccionar Programas predeterminados, en la ventana desplegada pulsar en Establecer programas predeterminados y alli ubicar Notepad ++, y pulsar en Establecer este programa como predeterminado ubicado en la parte inferior derecha.



   AUTOR PREGUNTA

Publicado 30 abril 2017 - 22:23

Hola Alex un abrazo.

 

En el siguiente enlace encuentras infromacion detallada de como establecer un app por defecto en Windows 10.

 

https://www.solvetic...ado-windows-10/

 

Abrazos

 

Nota: Si usas Windos 7/8 debes ir al menu Inicio, seleccionar Programas predeterminados, en la ventana desplegada pulsar en Establecer programas predeterminados y alli ubicar Notepad ++, y pulsar en Establecer este programa como predeterminado ubicado en la parte inferior derecha.

 

Muchas gracias, lo tendré en cuenta, lo estoy viendo con calma y así lo podría forzar el Notepad++

 

abrazo a ti John Duque, te debo una.



 

Publicado 30 abril 2017 - 22:42

El enlace que ha puesto John es lo mejor para eso de poner como predeterminado Notepad++. Solamente te quiero comentar, como soy de los que usa mucho también Notepad++ se de lo que hablas y te traigo solución para verlo claro.

 

Me sobra decir que Notepad ++  para mi es el mejor editor, de los más completos, de los más usados por webmaster, programadores, administradores de sistemas etc. Pero lo mejor de todo. Es gratis jeje.
 
A mucha gente le pasa esto de no se un programa por defecto al abrir sus archivos compatibles, incluso siendo instalado Notepad ++ verás que de forma predeterminada tu sistema que tengas no pone al programa como editor como su editor predeterminado.
 
Peeeeero aquí viene la buena noticia. Después de estar dandole vueltas a este tema, decirte que es posible ponerlo como predeterminado desde la aplicación. Si lo que quieres es que siempre se abran los archivos como pueden ser:
  • .txt
  • .xml
  • .cpp
  • .html
  • .c
  • .sql
  • .log
  • .bash
  • Y las extensiones que quieras más... que hay muchas compatibles.

 

Lo que debes hacer es agregar estas extensiones en las propiedades de Notepad ++ para poner este editor predeterminado de esas extensiones que eliges. Sigue estos pasos:

  • Abre Notepad++ con privilegios administrador.
  • Pulsa en Configuración en la barra de menú.
  • Selecciona Preferencias.
  • Selecciona Asociación de archivos

 

Aquí debes agregar las extensiones de archivo que quieres sean las que se abran por defecto en Notepad++, seleccionas Personalizar y ya podrás introducirlas como ves en la imagen:

 

 

 
 
Ahora todos los tipos de archivo (extensiones) que hayas incluido ahí, verás que se te abren por defecto con Notepad ++, no con otros editores. También puedes asociarlos como dice John con este tutorial:
 
 
Pero quizás es más rapìdo haciendolo como te digo en el programa que tiene esa función y a mi me costó encontrarla.


   AUTOR PREGUNTA

Publicado 30 abril 2017 - 22:46

Wowww gracias, así es muy rápido de hacer predeterminado por defecto Notepad plus plus!!

Os he dado un punto a todos.



 

Publicado 30 abril 2017 - 22:48

 

El enlace que ha puesto John es lo mejor para eso de poner como predeterminado Notepad++. Solamente te quiero comentar, como soy de los que usa mucho también Notepad++ se de lo que hablas y te traigo solución para verlo claro.

 

Me sobra decir que Notepad ++  para mi es el mejor editor, de los más completos, de los más usados por webmaster, programadores, administradores de sistemas etc. Pero lo mejor de todo. Es gratis jeje.
 
A mucha gente le pasa esto de no se un programa por defecto al abrir sus archivos compatibles, incluso siendo instalado Notepad ++ verás que de forma predeterminada tu sistema que tengas no pone al programa como editor como su editor predeterminado.
 
Peeeeero aquí viene la buena noticia. Después de estar dandole vueltas a este tema, decirte que es posible ponerlo como predeterminado desde la aplicación. Si lo que quieres es que siempre se abran los archivos como pueden ser:
  • .txt
  • .xml
  • .cpp
  • .html
  • .c
  • .sql
  • .log
  • .bash
  • Y las extensiones que quieras más... que hay muchas compatibles.

 

Lo que debes hacer es agregar estas extensiones en las propiedades de Notepad ++ para poner este editor predeterminado de esas extensiones que eliges. Sigue estos pasos:

  • Abre Notepad++ con privilegios administrador.
  • Pulsa en Configuración en la barra de menú.
  • Selecciona Preferencias.
  • Selecciona Asociación de archivos

 

Aquí debes agregar las extensiones de archivo que quieres sean las que se abran por defecto en Notepad++, seleccionas Personalizar y ya podrás introducirlas como ves en la imagen:

 

 

 
 
Ahora todos los tipos de archivo (extensiones) que hayas incluido ahí, verás que se te abren por defecto con Notepad ++, no con otros editores. También puedes asociarlos como dice John con este tutorial:
 
 
Pero quizás es más rapìdo haciendolo como te digo en el programa que tiene esa función y a mi me costó encontrarla.

 

 

Yo no conocía tampoco que se podía hacer así de fácil y comodo dentro de Notepad++ y eso que la uso mucho jajaja. Buen tip si señor.

lo guardo en favoritos.

 

Saludos a todos compis.



 

Publicado 01 mayo 2017 - 19:28

Otro que me sumo a daros las gracias, porque no sabía que se podía poner como predeterminado Notepad++ dentro del propio programa.