Cargando

Cómo imprimir contenido directorio carpetas Windows 10




Solución elegida por el autor
Iniciado por Fergol32 , 09 octubre 2017 - 12:39
No eres el primero que pregunta esto, sobre todo para realizar impresiones completas de páginas web, la respuesta de arriba es perfecta y también es válido para otros casos, este podría valer.
 
La gracia es que te voy a explicar ahora como realizar un pantallazo de la ventana de comandos CMD de todo lo que salga en la ventana (por largo que sea) cuando ejecutas un comando.
 
Los administradores de sistemas esto lo utilizamos mucho, sobre todo cuando queremos sacarlo el resultado de un comando en la ventana de terminal msdos para usarlo en un informa o llevarlo fuera para poder imprimirlo. Lo mejor es que puedas usar esto y cuando lo hayas usado varias veces, lo verás como algo necesario y básico el saber como hacerlo.
 
El poder imprimir la estructura de los directorios de una carpeta y subcarpetas de alguna parte de carpeta que tu decidas lo he realizado muchas veces. Si también quieres que se incluyan por ejemplo todo el árbol de estructura, saliendo carpeta > subcarpetas y archivos que incluyen dentro también es posible. Además te lo voy a enseñar que con un comando verás que te genera un archivo TXT con todo esa información dentro para luego poder copiarlo y pegarlo en un doc Word por ej, o directamente imprimirlo desde el TXT, eso ya a gusto de cada uno.
 
Vayamos al lio. Lo primero es entrar a la consola de comandos, de todas formas sigue estos pasos que te pongo a continuación.
 
 
Cómo imprimir contenido de carpetas en Windows 10 con el símbolo del sistema
 
Lógicamente lo primero es entrar en la consola de comandos de Windows en modo Administrador, en ese link que te he dejado te sale como abrir la consola de comandos.
 
Si sólo quieres un listado de las carpetas que hay dentro de alguna haz esto:
 
1) Te vas a la carpeta que quieres sacar listado. Para ello usa el comando "cd" para cambiarte de directorio en mi ejemplo he puesto "cd c:\windows".
 
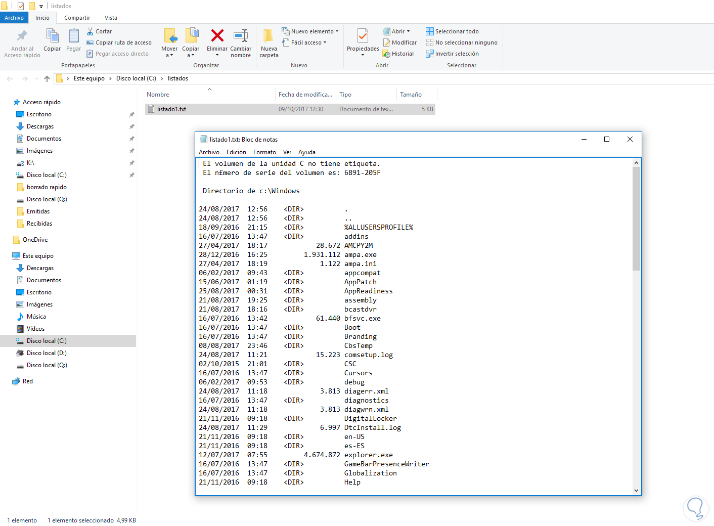
2) Ahora dentro escribes el siguiente comando: dir > listado.txt
 
 
 
 
3) En la carpeta veréis que os ha creado este listado en un archivo TXT así de fácil.
 
 
21/11/2016  09:18  <DIR>  DigitalLocker
24/08/2017  11:29 6.997 DtcInstall.log
21/11/2016  09:18  <DIR>  en-US
21/11/2016  09:18  <DIR>  es-ES
12/07/2017  07:55 4.674.872 explorer.exe
16/07/2016  13:47  <DIR>  GameBarPresenceWriter
16/07/2016  13:47  <DIR>  Globalization
21/11/2016  09:18  <DIR>  Help
03/06/2017  10:52 975.872 HelpPane.exe
16/07/2016  13:42  18.432 hh.exe
21/11/2016  09:18  <DIR>  IME
21/08/2017  18:16  <DIR>  ImmersiveControlPanel
06/10/2017  10:35  <DIR>  INF
16/07/2016  13:47  <DIR>  InfusedApps
16/07/2016  13:47  <DIR>  InputMethod
16/07/2016  13:47  <DIR>  L2Schemas
24/08/2017  12:56  <DIR>  LiveKernelReports
28/07/2017  09:57  <DIR>  Logs
21/11/2016  00:53 1.344 lsasetup.log
16/07/2016  13:42  43.131 mib.bin
09/10/2017  10:25  <DIR>  Microsoft.NET
16/07/2016  13:47  <DIR>  Migration
12/07/2017  09:06  <DIR>  Minidump
21/11/2016  09:54  <DIR>  MiracastView
16/07/2016  13:47  <DIR>  ModemLogs
16/07/2016  13:43 243.200 notepad.exe
21/11/2016  09:25  <DIR>  OCR
16/07/2016  13:47  <DIR>  Offline Web Pages
25/08/2017  19:43  <DIR>  Panther
16/07/2016  13:47  <DIR>  Performance
13/09/2017  11:16  36.136 PFRO.log
16/07/2016  13:47  <DIR>  PLA
21/08/2017  18:16  <DIR>  PolicyDefinitions
09/10/2017  12:11  <DIR>  Prefetch
19/03/2017  21:22  <DIR>  PrintDialog
16/07/2016  13:43  33.882 Professional.xml
21/08/2017  18:16  <DIR>  Provisioning
04/03/2017  08:18 320.512 regedit.exe
24/08/2017  11:20  <DIR>  Registration
21/11/2016  09:45  <DIR>  RemotePackages
23/08/2017  20:08  <DIR>  rescache
16/07/2016  13:47  <DIR>  Resources
16/07/2016  13:47  <DIR>  SchCache
16/07/2016  13:47  <DIR>  schemas
21/11/2016  09:45  <DIR>  security
21/11/2016  00:53  <DIR>  ServiceProfiles
05/02/2017  05:23  <DIR>  servicing
16/07/2016  13:49  <DIR>  Setup
09/10/2017  11:11 252.796 setupact.log
17/08/2017  12:49 0 setuperr.log
21/08/2017  18:16  <DIR>  ShellExperiences
05/02/2017  05:49  <DIR>  ShellNew
21/11/2016  09:25  <DIR>  SKB
05/02/2017  06:13  <DIR>  SoftwareDistribution
16/07/2016  13:47  <DIR>  Speech
16/07/2016  13:47  <DIR>  Speech_OneCore
21/11/2016  09:24 130.560 splwow64.exe
02/10/2015  23:29 529 Synaptics.log
02/10/2015  23:29 529 Synaptics.PD.log
16/07/2016  13:47  <DIR>  System
02/10/2015  12:32 219 system.ini
03/10/2017  10:03  <DIR>  System32
21/11/2016  09:48  <DIR>  SystemApps
16/07/2016  13:47  <DIR>  SystemResources
04/10/2017  12:53  <DIR>  SysWOW64
16/07/2016  13:47  <DIR>  TAPI
16/12/2016  23:31  <DIR>  Tasks
09/10/2017  10:50  <DIR>  Temp
16/07/2016  13:47  <DIR>  tracing
24/08/2017  12:56  <DIR>  twain_32
16/07/2016  13:43  66.560 twain_32.dll
16/07/2016  13:47  <DIR>  Vss
16/07/2016  13:47  <DIR>  Web
29/04/2017  18:28  <DIR>  WebManagement
07/03/2016  21:59 167 win.ini
24/08/2017  11:57 275 WindowsUpdate.log
16/07/2016  13:42  10.240 winhlp32.exe
22/08/2017  12:27  <DIR>  WinSxS
16/07/2016  13:43 316.640 WMSysPr9.prx
16/07/2016  13:42  11.264 write.exe
29 archivos  9.189.352 bytes
74 dirs  39.748.857.856 bytes libres
 
 
 
 
 
 
 
 
Como extra comentarte estos comandos:
 
  • Si lo que quieres es un paso más pudiendo imprimir el contenido de las subcarpetas que aparecen también, realiza este comando: tree "c:\windows" > "c:\listados\listadoconsubcarpetas.txt" Recuerda cambiar las URL de las carpetas a las que quieras de origen y destino, poniendo el nombre del TXT que quieres generar.

 

 

Pulsa corazón para recibir avisos de nuevas Respuestas

  AUTOR PREGUNTA

Publicado 09 octubre 2017 - 11:47

Hola, quiero poder imprimir todas las carpetas que contiene dentro de una carpeta o directorio. El tema es que con pantallazo no cojo todas porque son muchas de número, es por ver si me podéis ayudar para poder sacar este listado de carpetas de una forma cómoda para imprimirlo bien.

 

Imagino que hay algún comando o algo. 

 

gracias por la ayuda compañeros.


  • 47 personas más tuvieron esta duda Yo también
  • Volver arriba

 

Publicado 09 octubre 2017 - 12:17

Hay muchas aplicaciones gratuitas que te van a ayudar a esto, una es "FastStone Capture (Versión Portable)".

 

Puedes hacer pantallazo pero vaya haciendo scroll según vas seleccionando. Es decir, que no es ir pantallazo a pantallazo según lo deslizas, y es sencillo de usar. Aquí te dejo link para descargar este programa:

 

Por favor Identificate o Registrate para poder ver este contenido

 

Los pasos son sencillos:

  • Cargas la página web en tu navegador favorito o ejecutas el comando DIR en la consola de comandos en la carpeta para que aparezca el listado de carpetas o en el explorador de Windows lo pones en vista "Detalles" dentro de la carpeta donde sale todo el listado de carpetas que quieres imprimir.
  • En ese momento y ya teniendo instalada la aplicación de antes, pulsas en el botón de captura Scroll en la barra de herramientas o pulsando Ctrl + Alt + Imp pan.
  • Ahora te toca esperar unos segundos ya que irá haciendo el Scroll hasta que llegue abajo y desplazará hasta el final.
  • Presiona Ctrl + S para guardar en formato de imagen.

 

Solucionado tu problema, saludos.



 

Publicado 09 octubre 2017 - 12:39
No eres el primero que pregunta esto, sobre todo para realizar impresiones completas de páginas web, la respuesta de arriba es perfecta y también es válido para otros casos, este podría valer.
 
La gracia es que te voy a explicar ahora como realizar un pantallazo de la ventana de comandos CMD de todo lo que salga en la ventana (por largo que sea) cuando ejecutas un comando.
 
Los administradores de sistemas esto lo utilizamos mucho, sobre todo cuando queremos sacarlo el resultado de un comando en la ventana de terminal msdos para usarlo en un informa o llevarlo fuera para poder imprimirlo. Lo mejor es que puedas usar esto y cuando lo hayas usado varias veces, lo verás como algo necesario y básico el saber como hacerlo.
 
El poder imprimir la estructura de los directorios de una carpeta y subcarpetas de alguna parte de carpeta que tu decidas lo he realizado muchas veces. Si también quieres que se incluyan por ejemplo todo el árbol de estructura, saliendo carpeta > subcarpetas y archivos que incluyen dentro también es posible. Además te lo voy a enseñar que con un comando verás que te genera un archivo TXT con todo esa información dentro para luego poder copiarlo y pegarlo en un doc Word por ej, o directamente imprimirlo desde el TXT, eso ya a gusto de cada uno.
 
Vayamos al lio. Lo primero es entrar a la consola de comandos, de todas formas sigue estos pasos que te pongo a continuación.
 
 
Cómo imprimir contenido de carpetas en Windows 10 con el símbolo del sistema
 
Lógicamente lo primero es entrar en la consola de comandos de Windows en modo Administrador, en ese link que te he dejado te sale como abrir la consola de comandos.
 
Si sólo quieres un listado de las carpetas que hay dentro de alguna haz esto:
 
1) Te vas a la carpeta que quieres sacar listado. Para ello usa el comando "cd" para cambiarte de directorio en mi ejemplo he puesto "cd c:\windows".
 
2) Ahora dentro escribes el siguiente comando: dir > listado.txt
 
 
 
 
3) En la carpeta veréis que os ha creado este listado en un archivo TXT así de fácil.
 
 
21/11/2016  09:18  <DIR>  DigitalLocker
24/08/2017  11:29 6.997 DtcInstall.log
21/11/2016  09:18  <DIR>  en-US
21/11/2016  09:18  <DIR>  es-ES
12/07/2017  07:55 4.674.872 explorer.exe
16/07/2016  13:47  <DIR>  GameBarPresenceWriter
16/07/2016  13:47  <DIR>  Globalization
21/11/2016  09:18  <DIR>  Help
03/06/2017  10:52 975.872 HelpPane.exe
16/07/2016  13:42  18.432 hh.exe
21/11/2016  09:18  <DIR>  IME
21/08/2017  18:16  <DIR>  ImmersiveControlPanel
06/10/2017  10:35  <DIR>  INF
16/07/2016  13:47  <DIR>  InfusedApps
16/07/2016  13:47  <DIR>  InputMethod
16/07/2016  13:47  <DIR>  L2Schemas
24/08/2017  12:56  <DIR>  LiveKernelReports
28/07/2017  09:57  <DIR>  Logs
21/11/2016  00:53 1.344 lsasetup.log
16/07/2016  13:42  43.131 mib.bin
09/10/2017  10:25  <DIR>  Microsoft.NET
16/07/2016  13:47  <DIR>  Migration
12/07/2017  09:06  <DIR>  Minidump
21/11/2016  09:54  <DIR>  MiracastView
16/07/2016  13:47  <DIR>  ModemLogs
16/07/2016  13:43 243.200 notepad.exe
21/11/2016  09:25  <DIR>  OCR
16/07/2016  13:47  <DIR>  Offline Web Pages
25/08/2017  19:43  <DIR>  Panther
16/07/2016  13:47  <DIR>  Performance
13/09/2017  11:16  36.136 PFRO.log
16/07/2016  13:47  <DIR>  PLA
21/08/2017  18:16  <DIR>  PolicyDefinitions
09/10/2017  12:11  <DIR>  Prefetch
19/03/2017  21:22  <DIR>  PrintDialog
16/07/2016  13:43  33.882 Professional.xml
21/08/2017  18:16  <DIR>  Provisioning
04/03/2017  08:18 320.512 regedit.exe
24/08/2017  11:20  <DIR>  Registration
21/11/2016  09:45  <DIR>  RemotePackages
23/08/2017  20:08  <DIR>  rescache
16/07/2016  13:47  <DIR>  Resources
16/07/2016  13:47  <DIR>  SchCache
16/07/2016  13:47  <DIR>  schemas
21/11/2016  09:45  <DIR>  security
21/11/2016  00:53  <DIR>  ServiceProfiles
05/02/2017  05:23  <DIR>  servicing
16/07/2016  13:49  <DIR>  Setup
09/10/2017  11:11 252.796 setupact.log
17/08/2017  12:49 0 setuperr.log
21/08/2017  18:16  <DIR>  ShellExperiences
05/02/2017  05:49  <DIR>  ShellNew
21/11/2016  09:25  <DIR>  SKB
05/02/2017  06:13  <DIR>  SoftwareDistribution
16/07/2016  13:47  <DIR>  Speech
16/07/2016  13:47  <DIR>  Speech_OneCore
21/11/2016  09:24 130.560 splwow64.exe
02/10/2015  23:29 529 Synaptics.log
02/10/2015  23:29 529 Synaptics.PD.log
16/07/2016  13:47  <DIR>  System
02/10/2015  12:32 219 system.ini
03/10/2017  10:03  <DIR>  System32
21/11/2016  09:48  <DIR>  SystemApps
16/07/2016  13:47  <DIR>  SystemResources
04/10/2017  12:53  <DIR>  SysWOW64
16/07/2016  13:47  <DIR>  TAPI
16/12/2016  23:31  <DIR>  Tasks
09/10/2017  10:50  <DIR>  Temp
16/07/2016  13:47  <DIR>  tracing
24/08/2017  12:56  <DIR>  twain_32
16/07/2016  13:43  66.560 twain_32.dll
16/07/2016  13:47  <DIR>  Vss
16/07/2016  13:47  <DIR>  Web
29/04/2017  18:28  <DIR>  WebManagement
07/03/2016  21:59 167 win.ini
24/08/2017  11:57 275 WindowsUpdate.log
16/07/2016  13:42  10.240 winhlp32.exe
22/08/2017  12:27  <DIR>  WinSxS
16/07/2016  13:43 316.640 WMSysPr9.prx
16/07/2016  13:42  11.264 write.exe
29 archivos  9.189.352 bytes
74 dirs  39.748.857.856 bytes libres
 
 
 
 
 
 
 
 
Como extra comentarte estos comandos:
 
  • Si lo que quieres es un paso más pudiendo imprimir el contenido de las subcarpetas que aparecen también, realiza este comando: tree "c:\windows" > "c:\listados\listadoconsubcarpetas.txt" Recuerda cambiar las URL de las carpetas a las que quieras de origen y destino, poniendo el nombre del TXT que quieres generar.

 

 

comando-tree-consola-windows-cmd.png



 

Publicado 09 octubre 2017 - 13:00

Creo que hay un programa que te va a gustar mucho. Yo suelo usar "Karen’s Directory Printer" y es muy útil para estas formas que pides.

 

Si en vez de comandos lo queréis hacer en modo gráfico, os recomiendo mucho esta herramienta. Es muy sencillo de utuilizar, simplemente debes seleccionar el directorio que quieres usar para esto, le escoges las opciones que necesitas como son el tamaño del archivo, fecha de creación, extensión etc. le das a imprimir y lo tendrías ya realizado como tu quieres.

 

Te dejo el enlace de descarga de este programa:

 

Por favor Identificate o Registrate para poder ver este contenido

 

 

Este es el programa en su uso diario:

 

 

karens-directory-printer.png

 



 

Publicado 09 octubre 2017 - 13:06

Creo que hay un programa que te va a gustar mucho. Yo suelo usar "Karen’s Directory Printer" y es muy útil para estas formas que pides.

 

Si en vez de comandos lo queréis hacer en modo gráfico, os recomiendo mucho esta herramienta. Es muy sencillo de utuilizar, simplemente debes seleccionar el directorio que quieres usar para esto, le escoges las opciones que necesitas como son el tamaño del archivo, fecha de creación, extensión etc. le das a imprimir y lo tendrías ya realizado como tu quieres.

 

Te dejo el enlace de descarga de este programa:

 

Por favor Identificate o Registrate para poder ver este contenido

 

 

Este es el programa en su uso diario:

 

 

attachicon.gifkarens-directory-printer.png

 

Buena aplicación esta, es gratis, sencilla de usar y sin comandos.



   AUTOR PREGUNTA

Publicado 06 noviembre 2017 - 11:29

Gracias a todos y perdonar por el tiempo que he tardado en responderos. Ya está solucionada y son unas muy buenas respuestas. De nuevo GRACIAS.



 

Publicado 07 enero 2019 - 01:01

Hola, un cordial saludo. Es bastante normal que se presenten este tipo de dudas, no eres el primero ni el último en tenerla, ya que, normalmente se utiliza para hacer impresiones de páginas web completas. Así que, no te preocupes, voy a brindarte una forma de la que puedes guiarte para realizar esta impresión.

 

Opción 1:

 

A muchas personas les agrada tener una lista impresa de las estructuras de sus carpetas, así como de los archivos que estas contienen para acudir a ellas cuando quieran. Aquí te mostraré un procedimiento por el que puedes guiarte para poder realizarlo.

 

Pasos:

  • Para empezar, tienes que irte hacia la carpeta de tu equipo que tiene los archivos que quieres incluir en la lista impresa de tus carpetas.
  • Debes de cambiar la visualización de la carpeta a ‘’Lista’’ y tienes que agrandar la ventana para que puedas observar mejor los archivos. En tal caso que no puedas agrandar la ventana, tienes que repetir el procedimiento para cada carpeta, para que observes todos esos archivos.
  • Luego, debes de presionar el botón ‘’Impresión de pantalla’’, que normalmente puedes visualizarlo según el modelo de tu computadora como ‘’Impr Pant’’ o alguna otra descripción que no sea larga.
  • Seguidamente, debes acudir hacia el programa ‘’Paint’’, ubicándote en la sección de los ‘’Accesorios’’ en el menú principal de Windows.
  • Una vez te encuentres en el programa, selecciona ‘’Editar’’ que se encuentra ubicado en la barra de herramientas.
  • Luego, debes de optar por la opción ‘’Pegar’’.
  • Una vez terminado esto, recorta la imagen según tu preferencia seleccionando la opción ‘’Recortar’’ ubicada debajo de la selección de opciones en la barra de herramientas.
  • Próximamente, tienes que imprimir la imagen utilizando los botones ‘’Ctrl’’+ ‘’P’’’. También puedes seleccionar la tecla de atajo de la impresora o simplemente optando por la opción ‘’Imprimir’’ que se encuentra en ‘’Archivos’’.
  • De esa manera, una vez que termines el procedimiento, crearás una lista impresa de archivos.

 

Generalmente, los administradores en sistemas suelen utilizar con frecuencia este tipo de procedimientos, en especial, cuando se quiere utilizar para sacar un resultado de un comando determinado, con el fin de usarlo en un informe o llevarlo hacia afuera para que puedan imprimirlo.

 

Opción 2:

 

Otra forma de realizarlo, es el siguiente:

 

Pasos:

  • Lo que debes de hacer primero es descargar la aplicación para tu computadora, llamada ‘’FastStone Capture (Version Portable)’’.
  • Seguidamente, debes de cargar esta página web en el navegador que prefieras o también, puedes ejecutar el comando ‘’DIR’’ por medio de la consola de los comandos de esa misma carpeta que quieras imprimir.
  • Otra forma de hacerlo, es que en explorador de Windows lo coloques en el tipo de vista ‘’Detalles’’ dentro de aquella carpeta en donde aparece el listado de todas las subcarpetas que quieres imprimir.
  • Luego de realizar esto y de tener la aplicación ya instalada en tu equipo, tienes que seleccionar el botón de ‘’Captura Scroll’’ que te aparece en la barra de herramientas o también te aparece pulsando las teclas ‘’Ctrl’’ + ‘’Alt’’ + "Imp pan".
  • Lo que resta, es que esperes algunos segundos que se termine de completar este proceso.
  • Una vez que esté completado, debes de presionar la tecla ‘’Ctrl’’ + ‘’S’’ para poder guardar el formato de la imagen.

 

 



 

Publicado 16 julio 2019 - 23:32

Afortunadamente existe un método con el cual puedes imprimir contenido directorio carpeta Windows,para esto no se requiere que poseas un profundo conocimiento de informática y solo debes realizar los siguientes pasos

 

Con este procedimiento podrás tener un directorio de todas las estructuras que conforman tus carpetas, de igual manera podrás contar con los archivos almacenados en ellas.

  • Paso 1

Ingresa a la carpeta donde se encuentran almacenados los archivos que piensas añadir en la lista impresa, después sera necesario que modifiques la visualización de tu carpeta a la forma LISTA, en este paso te recomiendo que aumentes el tamaño de la pantalla de manera tal que logres verificar los archivos contentivos en la sección. 

  • Paso 2

Ahora sera necesario que pulses en un pequeño botón que lleva por nombre “Impresión de pantalla”, también es posible que encuentres esta alternativa con el nombre Impr Pant, ahora ingresa al menú de Windows y presiona el apartado “Accesorios”, posteriormente selecciona “Paint”

  • Paso 3

A continuación, pulsa en el apartado “Editar”, posteriormente escoge la alternativa “Pegar”, para continuar presiona “Recortar” y corta el contenido que deseas, para concluir puedes imprimir pulsando de manera simultanea las teclas “Ctrl” y “P” o “Guardar” una lista impresa de archivos.