Windows 10 integra una función especial con la cual permite que aplicaciones que tiene problemas de compatibilidad puedan ser ejecutadas sin problema alguno, esta es la función de Modo de compatibilidad el cual ofrece soporte para que un programa o aplicación sea ejecutado en un entorno como:
- Windows 8
- Windows Vista
- Windows 10
- Impedir que se ejecute en pantalla completa
- Activar ese programa junto con el reinicio de Windows
Aunque es un método que sirve para abrir y correr muchas aplicaciones en Windows, en algunas circunstancias de seguridad o de ya no uso podemos no querer tener más esta función en Windows 10. Si este es tu caso Solvetic te explicará cómo desactivar esta función de Modo compatibilidad usando dos métodos: GPO o regedit.
1. Cómo desactivar Modo compatibilidad Windows 10 desde Regedit
Comprobamos que el Modo de compatibilidad este activo, para ello damos clic derecho sobre la aplicación y seleccionamos “Propiedades”:
En la ventana emergente veremos la pestaña “Compatibilidad”:
Ahora, en el buscador de Inicio ingresamos “regedit”:
Iremos a la siguiente ruta:
HKEY_LOCAL_MACHINE\SOFTWARE\Policies\Microsoft\Windows
Allí damos clic derecho sobre la clave Windows y seleccionamos “Nuevo – Clave”:
Esta clave la llamaremos “AppCompat”:
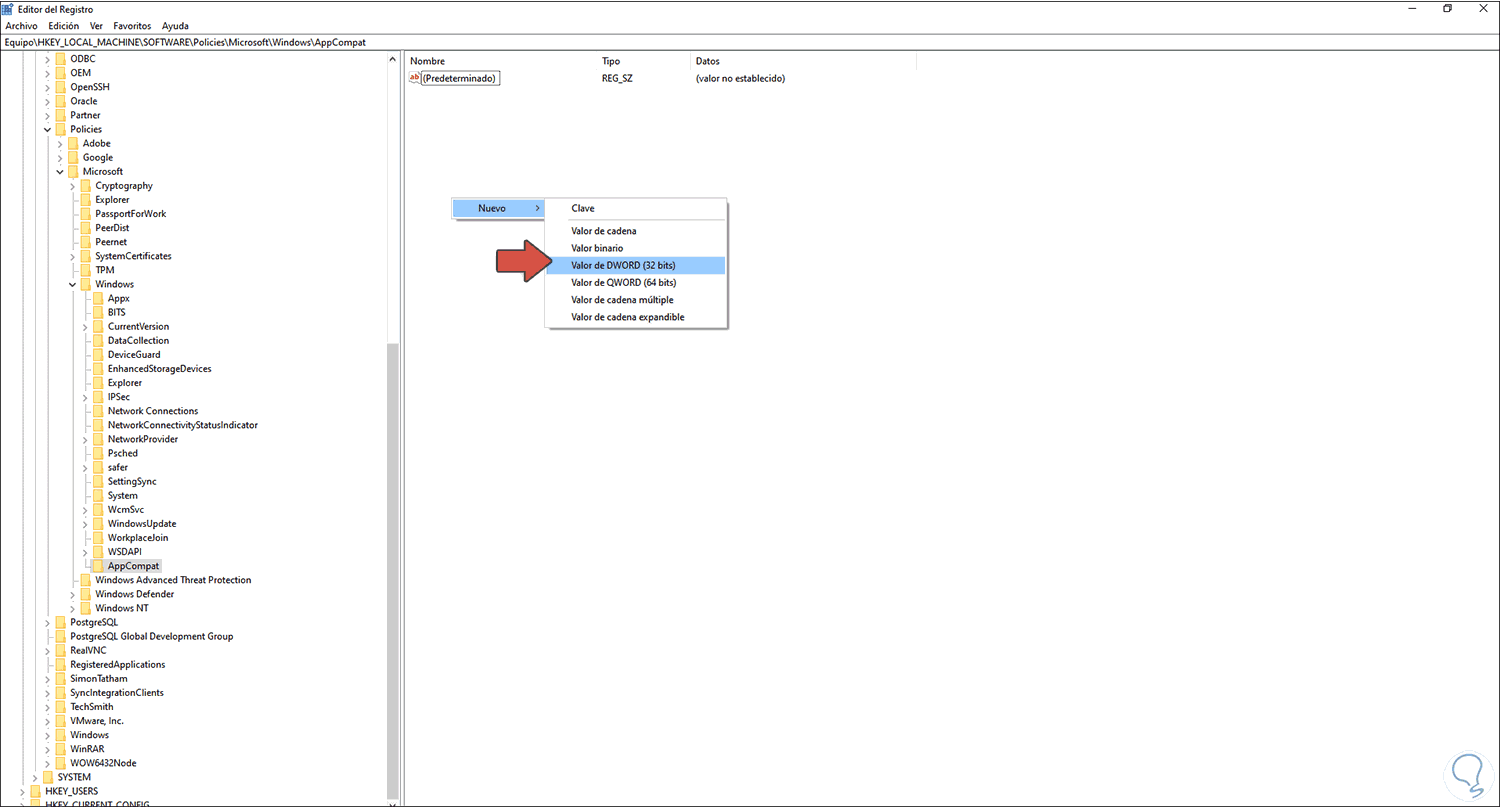
Ahora seleccionamos esa nueva clave y en algún lugar libre damos clic derecho y seleccionamos “Nuevo - Valor de DWORD (32 bits)”:
Este valor DWORD lo llamamos “DisablePropPage”:
Editamos este valor y en el campo “Información del valor” asignamos el número 1. Damos clic en Aceptar para guardar los cambios.
Si ahora vamos a las propiedades de alguna aplicación podremos ver que la pestaña Compatibilidad ya no está disponible:
Con este método hemos desactivado esta función y no está de más recordarte que es ideal crear una copia de seguridad antes de cualquier cambio en el editor de registros.
2. Cómo desactivar Modo compatibilidad Windows 10 desde GPO
El Editor de políticas de grupo (GPO) solo está disponible para las ediciones Pro y Enterprise de Windows 10, al igual que el paso anterior primero validamos que en las propiedades del programa está activa la pestaña Compatibilidad:
Ahora, en el buscador ingresamos “gpedit” y en los resultados seleccionamos “Editar directiva de grupo”:
En el editor iremos a la siguiente ruta:
- Configuración del equipo
- Plantillas administrativas
- Componentes de Windows
- Compatibilidad de aplicaciones
En el panel de las políticas seleccionamos la política llamada “Quitar página de propiedades de compatibilidad de programas”:
Editamos esta política y activamos la casilla “Habilitada”:
Damos clic en Aplicar y Aceptar para guardar los cambios:
Ahora, al acceder a las propiedades de alguna aplicación la opción de Compatibilidad ya no estará disponible:
Con alguno de estos métodos es posible desactivar esta funcionalidad en Windows 10.


