En el mundo de IT escuchamos una serie de términos frecuentemente y en algunas ocasiones no sabemos con certeza a que hacen referencia.
Uno de s estos términos son las instantaneas que podemos tomar a una máquina virtual, una instantánea es una captura del estado de la maquina seleccionada donde se incluyen los datos del disco y su configuración.
Es posible tomar varias instantaneas de una maquina virtual aun cuando ella este en funcionamiento o en estado de producción para, si es el caso, revertir su estado a alguno de las instantaneas que hemos tomado.
Es común que algunas instantáneas puedan causar ciertos tipos de problemas sobre las maquinas en las cuales se aplica como reinicios inesperados, bloqueo o inestabilidad, pero hoy Solvetic trae una buena noticia y es que hoy en Hyper-V para Windows 10 y Windows Server 2016 se añade la función de instantaneas sin afectar la maquina productiva y mucho menos generando un impacto que pueda traer consecuencias en los procesos llevados a cabo.
1. Usar instantáneas de Hyper-V con puntos de control
Cuando se crea un punto de control estándar, el sistema operativo invitado no tiene conocimiento del punto de control que está siendo creado en ese momento. es decir, no hay interacción con el servicio de instantáneas de volumen o VSS para permitir que el sistema operativo invitado tenga conocimiento de un punto en el tiempo cuando se está tomando un punto de control.
Al aplicar una instantánea estándar, tener en cuenta que la máquina virtual se desplaza hacia atrás en el tiempo sin tener ningún punto de referencia desde VSS. Puden ocurrir cosas críticas en el sistema, especialmente en las cargas de trabajo de producción, ya que las instantáneas estándar no son consistentes de las aplicaciones que están siendo ejecutadas.
Si las tareas de copia de seguridad son compatibles con las aplicaciones, estas interactúan con VSS para eliminar la memoria y las operaciones de E/S de disco pendientes, de modo que la operación de VSS captura todas las transacciones específicas de la aplicación.
Comentaros que si se usan aplicaciones como pueden ser las bases de datos que requieren coherencia transaccional, es importante recordar que VSS y sus escritores estén bien colocados para trabajar con la aplicación con el fin de vaciar los datos correctamente. Nos acabará dando copias de seguridad bien realizadas y es necesario tenerlo presente.
Los puntos de control de producción en Hyper-V están basados en esta tecnología de copia de seguridad. Al crear punto de control de producción, el proceso de creación del punto de control interactúa con VSS en el sistema operativo invitado que se ejecuta en el entorno de Hyper-V.
Dado que un punto de control de producción utiliza VSS para crear el punto de control, la operación es la misma para la máquina virtual que una copia de seguridad con VSS. Los datos específicos de la aplicación que están alojados en la memoria se vuelcan en el disco.
Esto significa que el punto de control de producción es una instantánea de la máquina virtual que se encuentra en un estado consistente de aplicación. Por lo tanto, podemos ver por qué ahora, el punto de control es un punto de control de producción completo.
2. Usar instantáneas de Hyper-V con puntos de control
En Hyper-V, tanto en Windows 10 como en Windows Server 2016, las opciones para habilitar los puntos de control de producción están en la configuración de la máquina virtual.
Para ello, seleccionamos la máquina virtual y accederemos a su configuración usando alguna de las siguientes opciones:
- Dando clic derecho sobre la máquina virtual y seleccionar la opción “Configuración”.
- Seleccionar la máquina virtual y dar clic en “Configuración” en el panel derecho sobre las propiedades de la máquina virtual.
- Desde el menú “Acción / Configuración”.
Al seleccionar esta opción será desplegada la siguiente ventana donde iremos a la sección “Administración” y allí elegimos la línea “Puntos de control”:
Allí tenemos las siguientes opciones. Allí activaremos las casillas “Puntos de control de producción” y “Crear puntos de control estándares si el invitado no admite la creación de puntos de control de producción”, pulsamos en Aplicar y Aceptar.
3. Crear el punto de producción con Hyper-V
Podemos crear un punto de control de producción una vez que tengamos las opciones configuradas y para ello debemos dar clic derecho en la máquina virtual y seleccionar la opción “Punto de control”:
Hyper-V creará el punto de control de producción usando la tecnología de respaldo en el sistema operativo invitado (también conocido como VSS) para crear una base de respaldo / punto de control consistente.
Podemos ver que se está creando el respectivo punto de control de producción:
Podemos cancelar, si es necesario, el punto de control desde el costado derecho. Una vez finalice el proceso veremos nuestro punto de control creado:
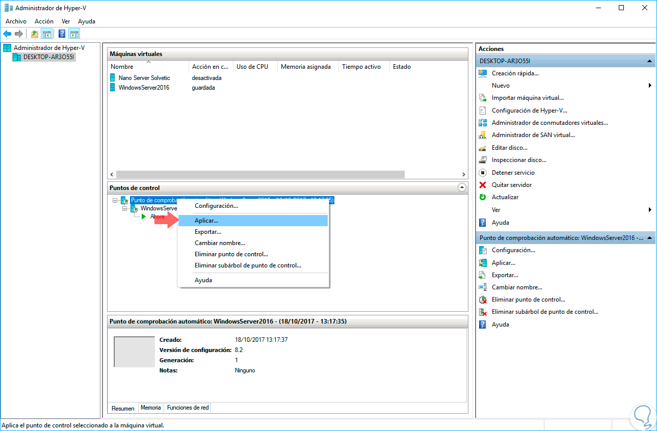
4. Aplicar un punto de control en Hyper-V
Para aplicar un punto de control sobre el punto de control creado y seleccionar la opción “Aplicar”:
Se desplegará el siguiente mensaje donde tenemos la opción de crear otro punto de control para capturar el estado actual, o simplemente aplicar y perder el estado actual y volver al punto de control de producción:
En este caso pulsamos en “Aplicar” y veremos que inicia el proceso de aplicación del punto de control a la máquina virtual:
Una diferencia a tener en cuenta al aplicar los puntos de control de producción es que la máquina virtual se apagará. Esto denota que el método de punto de control de producción realmente se está utilizando. Además, como recordamos, la memoria no se captura en un punto de control de producción y es otra razón por la que tenemos que reiniciar la máquina virtual.
Además, al igual que restaurar un servidor utilizando una copia de seguridad VSS, el servidor se reinicia. Aquí simplemente se apaga y cuando vuelve a encender, está disponible en el estado consistente de la aplicación del punto de control de producción.
Podemos pulsar sobre el botón “Iniciar” para conectar e iniciar la máquina y podemos ver lo siguiente:
Allí pulsamos en “Continuar” y de este modo iniciar la máquina virtual:
De este modo esta nueva función de Hyper-V nos ayudara a crear puntos de control de producción para optimizar los estados de una máquina virtual.


Buenos días, para felicitar por el tutorial el cual nos permite ampliar nuestros conocimientos. respecto a este tema tengo una consulta que espero me puedan ayudar: tengo una servidor en el cual tenia 2 servidores virtuales en Hyper V con instantáneas creadas, desgraciadamente este servidor físico problemas con el sistema operativo no puede levantar; sin embargo he podido tener acceso mediante interfaz de recuperación a la información´n del servidor y he podido copiar los servidores virtuales con sus instantáneos y maquinas virtuales aun dispositivo externo. Mi consulta es como puedo levantar nuevamente esas maquinas virtuales con sus respectivas instantáneas. de antemano les agradezco por sus comentarios.
Carlos