Una de las principales tareas que como administradores debemos realizar es velar por el óptimo funcionamiento de la red en nuestra organización, y porque no, a nivel personal, ya que de este factor dependen muchos procesos y productividad de los usuarios. Una red lenta o con fallos es sinónimo que algo anda mal y por ende los usuarios y equipos del dominio no tendrán la misma velocidad para realizar sus actividades diarias y por esto se verán afectados muchos elementos internos y externos.
La monitorización es importante para ser conscientes de lo que ocurre en nuestro sistema y podemos así identificar modificaciones que ocurran en tiempo real o a lo largo del tiempo. En este caso buscamos herramientas que nos permitan hacer un monitoreo de servidores, servicios y redes mejorando así nuestra administración del sistema.
- Mi empresa tiene una dependencia del estado de las redes.
- La gestión de mi red empieza a ser compleja debido al alto número de componentes dentro de ésta.
- Mi tráfico de red está llegan a altos niveles y me cuesta gestionarlo y dimensionarlo.
Como decimos, una monitorización de red nos permitirá gesntionar mejor nuestro negocio además de otros beneficios.
- Previene y anticipa problemas y errores que puedan ocurrir.
- Anticipación y detección temprana de cuellos de botella.
- Detección de tráfico malintencionado.
- Podremos optimizar nuestros elementos de red.
Si se cumplen estos elementos, necesitar una monitorización de red en la organización. Si además empleas una herramienta buena que sea gratuita, el ahorro de costes será muy grande y los beneficios también.
Hoy conocernos algunas de las herramientas de monitoreo de tráfico de red las cuales serán de gran ayuda para determinar en qué parte de los nodos puede existir algún error o poder determinar si nuestra red está saturada por procesos o usuarios sin autorización.
Podemos descargarla de forma gratuita en el siguiente enlace:
- Cuenta con el soporte de Microsoft.
- Podemos seleccionar entre más de 300 protocolos.
- Cuenta con gestión de dispositivos inalámbricos.
- Análisis del tráfico en tiempo real.
- Podemos identificar las reglas de red en escalas de colores.
- Interfaz sencilla.
- Soporta 802.11n & Raw IP Frame.
- Captura el tráfico con una precisión basada en milisegundos.
Su entorno de ejecución será el siguiente:
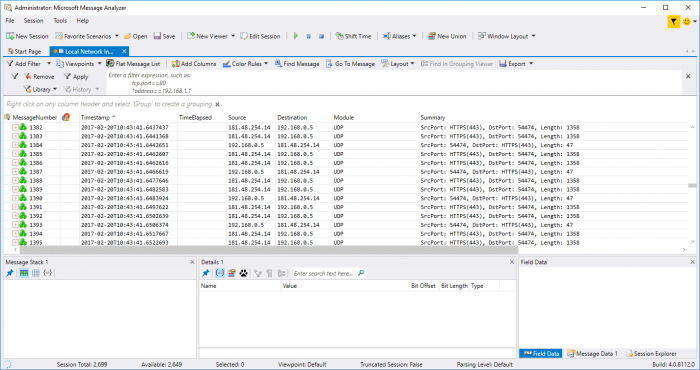
Podemos ver que Microsoft Network Monitor organiza el tráfico de red de la siguiente manera:
- Número de frame.
- Fecha en la que fue tomada la captura.
- Tiempo en ser capturado el frame.
- Nombre del proceso afectado.
- Dirección IP de origen.
- Dirección IP de destino.
- Nombre del protocolo que intervino en el proceso.
- Descripción del proceso.
Al seleccionar alguna de las líneas tendremos información más detallada sobre el evento:
De esta manera esta gran herramienta se convierte en útil para monitorizar detalladamente cada proceso en la red.
Con Microsoft Message Analyzer tenemos la oportunidad de capturar, verificar y analizar todo el tráfico que sucede en tiempo real en el sistema. Podemos descargarla desde el siguiente enlace:
- Permite importar y exportar datos para su análisis.
- Permite diseñar, desarrollar y dar soporte a los protocolos de red en el sistema.
- Incluye diversos formatos de visualización.
- Es configurable.
- Con la herramienta podemos verificar el estado de los protocolos y realizar implementaciones de los mismos.
- Interfaz sencilla.
- Gratuito.
- Podemos capturar tráfico remoto.
- Podemos establecer reglas de colores para protocolos específicos.
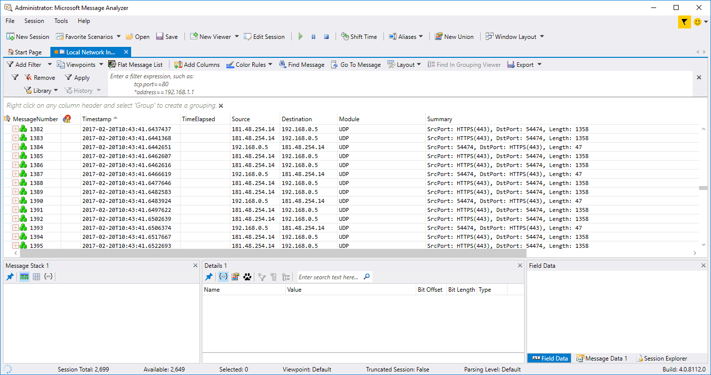
Como hemos mencionado su interfaz es moderna y de fácil comprensión para los administradores:
Su interfaz está compuesta por:
- Número de mensaje.
- Tipo de diagnóstico.
- Fecha y hora de la captura.
- Dirección IP de origen.
- Dirección IP de destino.
- Protocolo usado.
- Resumen de la tarea.
Como vemos es una herramienta potente y práctica para los administradores.
- Podemos realizar capturas en vivo y análisis fuera de línea.
- Soporta múltiples sistemas operativos como Windows, Mac OS, FreeBSD, Solaris, entre otros.
- Es posible configurar reglas de colores para identificar los diversos protocolos usados.
- WireShark puede capturar el tráfico de red usando la interfaz gráfica (GUI) o usando el modo TTY con la utilidad TShark.
- Soporta los protocolos 802.11 a/b/g/n a nivel inalámbrico.
- Soporta los protocolos IPsec, ISAKMP, Kerberos, SNMPv3, SSL/TLS, WEP, and WPA/WPA2.
- Cuenta con un navegador de tres columnas.
- Puede comprimir los archivos capturados con gzip.
- Cuenta con análisis VoIP enriquecido.
- Los resultados pueden ser exportados en formatos como XML, PostScript®, CSV, o texto plano.
Al ejecutar WireShark tendremos el siguiente resultado:
Podemos ver que el resultado se compone de los siguientes elementos:
- Número de ID.
- Tiempo de procesamiento.
- Dirección IP de origen o recurso.
- Dirección IP de destino.
- Protocolo usado.
- Largo del paquete.
- Información del paquete.
Gracias a WireShark tenemos a mano una herramienta poderosa para llevar un control exacto sobre lo que sucede en la red.
Con Advanced IP Scanner tenemos acceso a todos los dispositivos de red conectados en nuestra red, así como tendremos acceso a las carpetas compartidas y servidores FTP para garantizar el máximo análisis de la red. Podemos descargar esta herramienta de forma gratuita en el siguiente enlace:
- Posibilidad de apagar los equipos de forma remota.
- Acceso a unidades compartidas.
- Cuenta con versión portable la cual no requiere instalación en el equipo.
- Detecta las direcciones MAC de las tarjetas de red de los dispositivos en la red.
- Posibilidad de controlar los equipos de forma remota usando RDP y Radmin.
- Podemos exportar los resultados a formato CSV.
El entorno de Advanced IP Scanner es la siguiente:
Podemos ver que la herramienta detecta los equipos en la red local y nos permite acceder a las carpetas compartidas de los mismos. La interfaz nos ofrece los siguientes parámetros:
- Estado del equipo.
- Nombre del dispositivo.
- Dirección IP.
- Fabricante de la tarjeta de red.
- Dirección MAC de la tarjeta de red.
- Detecta la tipología de red.
- Es de código abierto.
- Puede ser instalada en Windows Server 2016, Ubuntu, debían, CentOS o RHEL.
- Integración sencilla con otras herramientas del sistema.
- Uso a través del navegador.
- Podemos realizar un monitoreo completo a la red o solo a un equipo definido.
- Gratuita.
- Generación de informes detallados sobre el estado de la red.
- Alertas cuando detecta anomalías en la red.
- Cuenta con la función Monitor la cual examina de forma detallada y completa el estado de un protocolo.
- Análisis de la red en tiempo real.
- Soporta los protocolos ICMP, TCP, HTTP, FTP, SMTP, POP3, IMAP, Telnet.
Al usar esta herramienta tendremos el siguiente entorno:
Allí podemos ver que el reporte está compuesto por los siguientes elementos:
- Nombre del proceso.
- Origen.
- Host de destino.
- Dirección IP.
- Tipo de protocolo usado.
- Intervalo entre cada acción.
- Acción ejecutada.
- Hora de la acción.
- Tiempo total de la acción.
- Estadísticas.
- Resultado final de la acción.
Podemos ver cómo Total Network Monitor ofrece un amplio resumen del estado de la red.
- Análisis en tiempo real.
- Solucionador de problemas de red integrado.
- Sencillez de uso.
- Gratuito.
- Posibilidad de ejecutar múltiples proyectos de forma simultánea.
- Escaneo de puertos.
- Generación de reportes.
- Incluye más de 300 protocolos.
Para instalar la aplicación será necesario registrarnos ya que al correo electrónico llegará un mensaje con el serial de activación. Una vez la instalemos ejecutaremos el análisis y este será el entorno de la herramienta:
Como vemos es una herramienta bastante completa y con información muy valiosa para la gestión administrativa de la red.
Puede ser descargada desde el siguiente enlace:
- Soporta múltiples Sistemas Operativos como Windows, Linux y Mac OS.
- Gratuita.
- Es posible realizar auditorías de seguridad.
- Portable.
- Flexible.
- Soporta múltiples protocolos.
Para ejecutar la herramienta debemos indicar una dirección de destino para el respectivo análisis y este será el resultado:
Podemos ver que ZenMap analiza todos los nodos entre el origen y el destino para detectar posibles fallos.
Fiddler puede ser descargada de forma gratuita desde el siguiente enlace:
- Graba todo el tráfico usado en los protocolos HTTP y HTTPS.
- Podemos controlar sesiones web.
- Fiddler es configurable.
- Puede ser instalado en Mac, Linux o Windows.
- Incluye un solucionador de problemas para todo el tráfico HTTP.
- Es posible realizar pruebas de seguridad de aplicaciones web.
- Soporta cualquier navegador.
Al momento de ejecutar la herramienta podremos ver todo el tráfico web en tiempo real:
Podemos ver detalles como:
- Identificador del proceso.
- Protocolo usado (HTTP o HTTPS)
- Estado del host
- Sitio web visitado
- Nombre del proceso, etc.
Con esta herramienta podemos capturar paquetes en forma pasiva para detectar sistemas operativos, puertos abiertos, nombres de hosts, etc. NetworkMiner puede ser descargada en el siguiente enlace:
- Soporta direccionamiento IPv6.
- Gratuito.
- Portable (No requiere instalación).
- Monitoreo en tiempo real.
- Analiza archivos PCAP.
- Analiza archivos PcapNG.
- Tiene la capacidad de desencapsular los protocolos GRE, 802.1Q, PPPoE, VXLAN, OpenFlow, SOCKS, MPLS and EoMPLS.
- Seguimiento a través de navegadores web.
- Soporta scripts en línea de comandos.
Al usar NetworkMiner veremos lo siguiente:
Podemos ver cada dirección IP o dirección MAC con sus respectivos detalles como:
- Dirección IP
- Dirección MAC
- Nombre de host
- Sistema operativo
- TTL total
- Puertos abiertos, etc.
- Puede escáner redes locales y sobre Internet.
- Interfaz de uso sencilla.
- Los resultados del escáner pueden ser generados en múltiples formatos.
- Puede ser instalada en Linux, Windows o Mac OS.
- Podemos definir un rango de IPs para el análisis.
- Cuenta con interfaz de línea de comandos.
- No requiere instalación al ser portable.
Al ejecutar la aplicación e indicar el rango de direcciones IP obtendremos el siguiente resultado:
Al momento de iniciar la descarga la página genera el serial de licenciamiento de la herramienta el cual será requerido al momento de la instalación.
- Monitoriza múltiples dispositivos conectados en la red.
- Soporta los protocolos SSH, SNMP y WMI.
- Analiza tráfico web sobre los protocolos HTTP y HTTPS.
- Soporta SQL.
- Gestión a través del navegador.
- Múltiples configuraciones.
Al usar la herramienta estaremos frente al siguiente entorno:
Allí podemos ver el campo deseado simplemente pulsando en dicha opción.
- Tiene una configuración sencilla de usar.
- Existen diversos perfiles para trabajar con Nagios.
- Si se conoce el uso de la herramienta, los ajustes manuales pueden aumentar el poder de la monitorización de elementos concretos.
- Amplio abanico de posibilidades de plugins para personalizar el uso de Nagios.
- Tiene compatibilidad con sistemas de Microsoft, con Vmware y Linux.
- Tiene una configuración algo compleja debido a la necesidad de configurar manualmente.
- El interfaz gráfico en ocasiones merma la usabilidad.
- Se requiere invertir tiempo para aprender a usarlo.
- Cuenta con versión libre.
- Vigila tanto elementos de hardware como de software informando de un comportamiento anómalo.
El aspecto que tendremos en la monitorización de Nagios es la siguiente:
El servidor de Zabbix además se puede actualizar en cualquier momento gracias a la compatibilidad que ofrece con versiones anterior de agentes de monitoreo. Permite también hacer análisis durante periodos de tiempo para ver el comportamiento de elementos tales como la RAM.
- Aun estando a bajo nivel trabaja con gran potencia.
- Tiene una comunidad de apoyo bastante activa con la que interactuar.
- Su funcionamiento es óptimo con alto rendimiento hasta unos 10.000 nodos.
- Puedes encontrar cierta complejidad en las configuraciones como la designación de plantillas.
- Contiene sistemas para notificar en tiempo real como puede ser XMPP.
- La depuración de errores puede ser complicada.
- Muchos usuarios de Nagios se han migrado al uso de Zabbix.
- No indicado para configuraciones con muchos elementos iguales como bases de datos.
Para hacernos una idea, desde su web oficial podemos ver la interfaz de Zabbix y su análisis de tráfico de red.
Posee una versión Community orientada a usuarios avanzados o pequeñas empresas que quieran gestionar autónomamente la monitorización de forma gratuita y sin limitaciones. Existe bastante documentación al respecto por lo que podrá integrarse sin problemas. También incluye una versión comercial o Enterprise orientada a negocios más complejos y que ya no será gratuita, aunque incluye más funcionalidades.
- Tiene una alta disponibilidad
- Genera históricos de gráficos de hasta 3 años.
- Posee un explorador MIB de forma integrada.
- Contiene umbrales inteligentes.
- Hace una monitorización de sistemas tanto Windows, Linux y Unix.
- Inventario de forma remota tanto en software como licencias.
- Genera informes avanzados
- Realiza miles de análisis por segundo.
- Realiza análisis en tiempo real.
- Escalabilidad casi ilimitada.
En su página oficial de documentación, podemos encontrar pasos para comprender la interfaz de Pandora FMS.
Podemos ver que como administradores tenemos diversas opciones para mantener en un perfecto estado la red de la organización y de este modo evitar fallos en el futuro que pueden acarrear gastos, tiempo y recursos útiles. Aprovechemos al máximo estas herramientas para mantener un control preciso sobre cada componente de la red. Para darte más opciones, aquí te dejamos cómo puedes monitorizar la red en Windows 10 y saber todo lo que ocurre en ella.


0 Comentarios