El mundo ha cambiado de manera sustancialen nuevas tecnologías que quizás años atrás no eran posibles pero vemos como la inteligencia artificial IA esta dando pasos gigantes para ser la número uno en miles de empresas y para millones de usuarios gracias a todo su mecanismo de funciones neuronales y diseño que prácticamente tiene respuesta a todo y logra dar información que podríamos durar horas, días o meses buscándola en tan solo unos segundos. Hemos oído hablar de diversas plataformas como bard o ChatGPT pero hoy Solvetic te enseñará cómo instalar GPT4ALL en sistemas Linux y Windows.
GPT4ALL es un entorno de software de código abierto con lo cual como usuarios tendremos la posibilidad de entrenar e implementar modelos de lenguaje extenso (LLM) con amplias capacidades y que pueden ser personalizados según sea necesario, GPT4ALL esta supervisado por Nomic AI el cual conserva la calidad, seguridad y permanencia de esta plataforma.
Para tener una idea de su alcance, GPT4All está optimizado para ejecutar una inferencia de 3 a 13 mil millones de modelos de lenguaje de parámetros en CPU de dispositivos portátiles, de escritorio o servidores pero lógicamente este nivel se logra con los recursos de hardware necesarios especialmente memoria RAM y CPU.
- gpt4all-backend: El backend de GPT4All está centrado en una API de C la cual es optimizada con el fin de mejorar el rendimiento a la hora de ejecutar las consultas y esta API de C se puede vincular a cualquier lenguaje de programación de nivel superior conocido como es el caso de C++, Python, Go y mas.
- gpt4all-bindings: son enlaces GPT4All donde se alojan diversos lenguajes de programación de alto nivel que implementan la API de C, allí cada directorio es un lenguaje de programación enlazado.
- gpt4all-api: la API GPT4All genera los puntos finales de la API REST la cual recopila todo lo relacionado con modelos de lenguaje de gran escala.
- gpt4all-chat: GPT4All Chat es la aplicación de chat nativa del sistema operativo ejecutado en macOS, Windows y Linux.
- Falcon
- LLaMA (incluyendo OpenLLaMA)
- MPT (incluyendo Replit)
- GPT-J
- Es multiplataforma (Linux, Windows, macOS)
- Es multimodal ya que puede cargar más de un modelo y cambiar entre ellos con sencillez
- Admite modelos de estilo llama.cpp y gptj.cpp
- Consultas veloces basadas en CPU a través de ggml para modelos basados en GPT-J
- Permite buscar actualizaciones para contar con la GUI más reciente
- Multi-chat
- Función Texto a voz con la cual podemos tener la respuesta de IA con voz
- Enlaces de Python
- Soporte de resaltado de sintaxis para lenguajes de programación
- Podemos escribir código de manera simple
Sin más veamos cómo instalar GPT4ALL tanto en Linux como en Windows.
1 Instalar GPT4All en Linux
Vamos a iniciar con Linux y en este caso usaremos Ubuntu, en primer lugar vamos al siguiente enlace oficial:
Descargamos el instalador para Ubuntu dando clic en “Ubuntu Installer”, esperamos que sea descargado:
Ahora abrimos la terminal, accedemos a la ruta donde se descargó y con el comando “ls” comprobamos el archivo:
Ahora vamos a conceder permisos sobre ese archivo ejecutando el siguiente comando:
sudo chmod +x archivo.run
Con el siguiente comando vamos a intentar realizar la instalación de la utilidad:
sudo ./archivo.run
Es probable que veamos el error generado y la razón de ello es por la falta de algunas librerías.
Para corregir este error vamos a instalar las librerías necesarias con el siguiente comando:
sudo apt install git libxcb-keysyms1 libxcb-icccm4 libxcb-cursor0 libxcb-xinerama0
Veremos lo siguiente: Allí ingresamos la letra “S” para confirmar este proceso
y esperamos que todo sea descargado e instalado:
Ahora ejecutamos de nuevo el comando para instalar la utilidad:
sudo ./archivo.run
Esta vez se abrirá el asistente de instalación:
Damos clic en “Siguiente” par definir donde se instalara GPT4ALL:
En la próxima ventana vemos los componentes:
Ahora debemos aceptar los términos de la licencia:
Damos clic en Siguiente para ver lo siguiente:
Allí damos clic en “Instalar” para iniciar el proceso:
Al final vemos el siguiente error:
Este es un bug que tiene la plataforma pero no afecta su uso, daremos clic en “Ignorar” para terminar el proceso de instalación:
Es posible acceder a la ruta donde se instaló para ver los respectivos archivos:
Ahora accedemos como usuario root de ser necesario con el comando “su”, luego vamos a la ruta donde se ha instalado la utilidad y allí accedemos a la carpeta “bin” donde veremos la opción “chat”:
Ahora ejecutamos la palabra “chat” para que se abra la utilidad en Linux:
Allí vamos a activar las casillas disponibles y veremos lo siguiente:
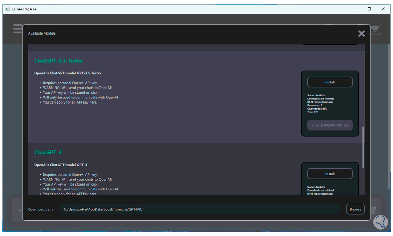
Ahora es posible tener acceso a los diferentes modelos de chat compatibles con GPT4ALL, podemos ver que en algunos casos se lanza una advertencia de recursos, en este caso es posible instalarlo pero los tiempos de respuesta serán mas lentos, en otros casos será necesario ingresar la clave asociada a OpenAI:
Esperamos que sen descargados los modelos seleccionados:
Luego se harán las comprobaciones:
Una vez finalice la descarga podemos cerrar esta ventana para tener acceso a la consola y allí es posible seleccionar el modelo a usar en la parte superior:
Ahora es posible interactuar con el chat para usar su tecnología en base al modelo seleccionado:
Podemos ver algunas opciones de configuración, estas son iguales para ambos sistemas, será posible seleccionar los diversos modelos a usar:
Es posible configurar las aplicaciones a usar:
Podemos ver y administrar los plugins:
Desde el menú lateral podemos comprobar actualizaciones y revisar el historial de chats.
Así es como se instalará GPT4ALL en Linux.
2 Instalar GPT4All en Windows
Ahora vamos a ver como instalar esta valiosa plataforma en Windows, en primer lugar vamos a descargar Git desde el siguiente enlace:
Allí damos clic en el botón de descarga de la version de Windows y se abrirá lo siguiente:
Descargamos la versión más reciente.
Ahora abrimos el Explorador de archivos y creamos una nueva carpeta donde se alojarán los archivos, luego damos clic en la barra de nombre y allí ingresamos la palabra “cmd”:
Al pulsar Enter se abrirá la terminal en esta ruta, en la página de descargas tenemos presente el comando en la parte inferior:
Al ejecutar ese comando en la terminal se dará un error:
Para corregir esto vamos a ejecutar el archivo descargado y se abrirá lo siguiente:
Damos clic en “Ejecutar” y veremos lo siguiente:
Definimos donde se instalara:
Luego veremos los componentes que podemos instalar:
Podemos definir el nombre para el menú Inicio:
Después de otra serie de configuraciones de la utilidad veremos lo siguiente:
Damos clic en el botón “Install” para que se inicie la instalación de esta utilidad.
Al finalizar este proceso veremos lo siguiente:
Ahora abrimos de nuevo la terminal e intentamos ejecutar el comando visto en el sitio oficial:
Esta vez veremos que se ejecuta correctamente:
En el Explorador de archivo comprobamos que se ha creado la carpeta con los archivos:
Después de esto vamos a descargar el cliente del chat desde el siguiente enlace:
Ejecutamos el archivo que has descargado:
Veremos el siguiente mensaje:
Se abre el asistente de instalación:
Definimos la ruta donde se instalara:
Seleccionamos el componente a instalar:
Aceptamos los términos de licencia:
Configuramos el acceso directo:
Veremos lo siguiente:
Damos clic en “Instalar” para iniciar el proceso:
Al finalizar la instalación veremos lo siguiente:
Desde el buscador de Inicio abrimos la utilidad:
Veremos la siguiente ventana:
Allí activaremos las casillas disponibles para ver lo siguiente:
Es posible tener acceso a los diferentes modelos de chat en GPT4ALL, es posible descargar los deseados o en algunos casos ingresar la clave asociada la cual generamos en nuestra cuenta, esperamos que sean descargados los seleccionados:
Ahora desde el Explorador de archivos vamos a la carpeta de la utilidad, allí vamos a dar doble clic sobre “chat”:
Ahora podemos seleccionar el modelo a usar:
Ejecutamos la consulta para que veamos el funcionamiento del chat:
Así es como disponemos de GPT4ALL para estar con lo ultimo que nos ofrece la IT en un mundo en línea.



Yo lo he intentado y cuando escribo "chat", no se abre. .-.